Biała strona WordPress – jak naprawić krok po kroku
Potocznie Biała Strona z (ang. White Screen of Death, WSoD) to jeden z bardziej frustrujących błędów w WordPress. W odróżnieniu od klasycznych błędów HTTP (404, 503), które mówią Ci wprost, co poszło nie tak, biała strona nie mówi nic. Dosłownie — pusta, biała kartka.
Technicznie rzecz biorąc: skrypt PHP przerwał działanie, zanim serwer zdążył wygenerować jakikolwiek HTML. W środowiskach produkcyjnych display_errors jest wyłączone, więc zamiast komunikatu o błędzie dostajesz pustkę.
Poniżej przeprowadzę Cię przez diagnostykę i naprawę — od najprostszych kroków po reinstalację rdzenia.
Zanim zaczniesz: zrób pełną kopię zapasową plików i bazy danych. To nie opcja — to konieczne dla bezpieczeństwa Twojej strony.
Krok 1: Ustal, gdzie dokładnie jest problem

WSoD rzadko pojawia się bez powodu. Zazwyczaj coś go wywołało — aktualizacja wtyczki, zmiana kodu, wyczerpanie zasobów serwera.
Sprawdź niezależnie dwa adresy:
- Stronę frontową — widoczną dla odwiedzających
- Panel admina —
/wp-admin/lub/wp-login.php
Co oznacza wynik:

- WSoD tylko na froncie → prawdopodobnie problem z aktywnym motywem lub wtyczką (np. cache, page builder). Panel powinien działać.
- WSoD tylko w panelu → wadliwa wtyczka administracyjna albo wyczerpanie pamięci.
- WSoD wszędzie → najpoważniejszy wariant: błąd w
wp-config.php, problem z bazą danych lub krytyczny brak zasobów.
Krok 2: Wyczyść cache i sprawdź skrzynkę e-mail
Zanim cokolwiek zmienisz, wyklucz cache jako źródło problemu:
- Otwórz stronę w trybie Incognito lub odśwież przez Ctrl+F5 (Cmd+Shift+R na Mac)
- Jeśli masz FTP — opróżnij katalog
wp-content/cache/ - W panelu hostingu wyczyść cache serwera (Varnish, Redis, FastCGI)
- W Cloudflare włącz „Development Mode”, żeby ominąć cache CDN
Od WordPress 5.2 działa też tryb odzyskiwania (recovery mode). Jeśli system wykryje krytyczny błąd PHP, wysyła e-mail na adres administratora z linkiem do bezpiecznego logowania. Sprawdź skrzynkę — łącznie ze SPAMem.
Krok 3: Zwiększ limit pamięci PHP
Wyczerpanie RAM to jedna z najczęstszych przyczyn białej strony. W logach wygląda tak:
Fatal error: Allowed memory size of X bytes exhaustedMetoda 1 — wp-config.php (zalecana):

Połącz się przez FTP, pobierz wp-config.php i nad linią /* That's all, stop editing! */ dodaj:
define( 'WP_MEMORY_LIMIT', '256M' );
define( 'WP_MAX_MEMORY_LIMIT', '512M' );Dla rozbudowanych sklepów WooCommerce lub stron z Elementorem wartość 512M może być konieczna.
Metoda 2 — .htaccess:
php_value memory_limit 256MUwaga: jeśli serwer działa w trybie PHP-FPM lub suPHP, ta dyrektywa może wywołać błąd 500 — wtedy usuń ten wpis.
Metoda 3 — php.ini / .user.ini:
W katalogu głównym utwórz plik z zawartością:
memory_limit = 256MJeśli hosting ma ustawiony hard limit, żadna z powyższych metod nie zadziała — konieczny będzie kontakt z supportem.
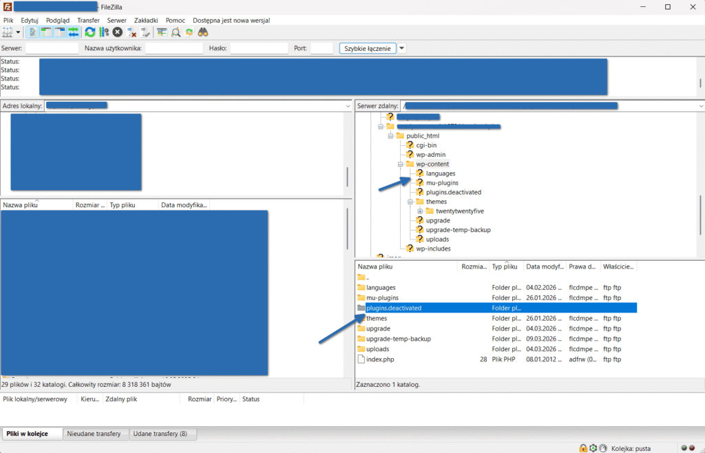
Krok 4: Dezaktywuj wtyczki

Konflikty wtyczek odpowiadają za większość przypadków WSoD. Mogą wynikać z niekompatybilności z wersją PHP, konfliktu nazw funkcji lub przerwanego procesu aktualizacji.
Przez FTP:
- Połącz się przez SFTP i przejdź do
/wp-content/ - Zmień nazwę katalogu
pluginsnaplugins.deactivated - Załaduj stronę — jeśli WSoD zniknął, winowajcą jest jedna z wtyczek
- Przywróć nazwę folderu, zaloguj się do panelu i włączaj wtyczki pojedynczo
Przez phpMyAdmin (gdy nie masz FTP):
- Otwórz bazę danych, znajdź tabelę
wp_options - Odszukaj wiersz
active_pluginsi skopiuj jego zawartość jako backup - Zastąp wartość ciągiem
a:0:{}(pusta tablica = brak aktywnych wtyczek)
Sprawdź też katalog /wp-content/mu-plugins/ — wtyczki must-use są zawsze aktywne i nie da się ich wyłączyć z panelu. Tymczasowo zmień nazwy plików.
Krok 5: Zmień aktywny motyw
Plik functions.php w motywie działa jak wtyczka — błąd składni w tym pliku to klasyczny scenariusz białej strony WordPress.
Przez FTP:
- Przejdź do
/wp-content/themes/ - Zmień nazwę aktywnego motywu (np. z
astranaastra_broken) - WordPress automatycznie załaduje motyw domyślny (twentytwenty…)
Przez bazę danych: W tabeli wp_options zaktualizuj rekordy template i stylesheet — wpisz nazwę katalogu działającego motywu, np. twentytwentyfour.
Krok 6: Włącz WP_DEBUG i sprawdź logi

Gdy eliminacja metodą prób i błędów zawodzi, czas na logi.
Dodaj do wp-config.php:
define( 'WP_DEBUG', true );
define( 'WP_DEBUG_LOG', true );
define( 'WP_DEBUG_DISPLAY', false );
@ini_set( 'display_errors', 0 );Po wywołaniu błędu w /wp-content/ pojawi się plik debug.log. Co szukać:
- Parse error / Syntax error — błąd składni (brakuje średnika, nawiasu). Komunikat wskazuje dokładnie plik i linię.
- Fatal error — kod próbuje wywołać nieistniejącą funkcję, np.
get_field()z wyłączonego ACF. - Warning / Notice / Deprecated — ostrzeżenia, które zazwyczaj nie powodują WSoD.
Jeśli debug.log jest pusty, błąd może być na poziomie serwera. Lokalizacja logów:
- cPanel: Metrics → Errors lub
/home/username/public_html/error_log - Plesk: Websites & Domains → Logs
- SSH (Nginx):
/var/log/nginx/error.log - SSH (Apache):
/var/log/apache2/error.log
Krok 7: Sprawdź uprawnienia plików
Zbyt restrykcyjne uprawnienia mogą uniemożliwić serwerowi odczyt plików PHP. Prawidłowe wartości dla WordPress:
- Katalogi:
755(lub750) - Pliki:
644(lub640) - wp-config.php:
600lub640
Nigdy nie ustawiaj 777 — to poważna luka bezpieczeństwa.
Krok 8: Napraw bazę danych
Uszkodzenie tabel może uniemożliwić pobranie konfiguracji lub treści.
- W
wp-config.phpdodaj:define( 'WP_ALLOW_REPAIR', true ); - Wejdź na:
http://twoja-domena.pl/wp-admin/maint/repair.php - Kliknij „Napraw bazę danych”
- Po zakończeniu usuń tę linię z wp-config.php — strona repair.php jest dostępna bez logowania.
Krok 9: Reinstalacja rdzenia WordPress
Jeśli wszystko powyższe zawiodło, prawdopodobnie uszkodzone są pliki binarne WordPressa. Reinstalacja rdzenia nie usuwa Twoich danych — wp-content/ i wp-config.php pozostają nienaruszone.
Przez FTP:
- Pobierz najnowszą wersję WordPress z pl.wordpress.org
- Rozpakuj lokalnie, usuń katalog
wp-contentorazwp-config-sample.php - Przez FTP wgraj pozostałe pliki i wybierz opcję „Nadpisz”
Przez WP-CLI (SSH):
wp core download --skip-content --forceTabela diagnostyczna — skrócony przegląd
Krok | Obszar | Metoda | Ryzyko |
|---|---|---|---|
1 | Weryfikacja | Przeglądarka (Incognito) | Brak |
2 | Recovery mode | E-mail administratora | Brak |
3 | Pamięć | Edycja wp-config.php | Brak |
4 | Wtyczki | Zmiana nazwy folderu (FTP) | Średnie |
5 | Motyw | Zmiana nazwy folderu (FTP) | Średnie |
6 | Diagnostyka | WP_DEBUG + debug.log | Niskie |
7 | Uprawnienia | FTP / SSH | Niskie |
8 | Baza danych | Skrypt repair.php | Średnie |
9 | Rdzeń | Nadpisanie plików (FTP) | Wysokie |
Źródło: Opracowanie własne.
Jak zapobiegać białej stronie w przyszłości
Używaj środowiska stagingowego. Zasada jest prosta: nigdy nie testuj zmian na produkcji. Dobry hosting WordPress oferuje funkcję stagingu — klonujesz stronę jednym kliknięciem, testujesz aktualizacje, a jeśli coś się posypie, biznes działa dalej. Gdy wszystko gra, robisz „Push to Live”.
Sprawdzaj kompatybilność PHP. Wiele przypadków WSoD to efekt aktualizacji serwera do PHP 8.1 lub 8.2+ czy najnowszej 8.5, gdy na stronie siedzi stara wtyczka pisana pod PHP 7.x. Przed zmianą wersji PHP uruchom wtyczkę PHP Compatibility Checker — przeskanuje kod pod kątem przestarzałych funkcji.
Monitoruj stronę z weryfikacją treści. WSoD często nie generuje błędu 500 — serwer odpowiada kodem 200 OK, bo technicznie „zadziałał”. Standardowy monitoring tego nie wykryje. Używaj narzędzi takich jak UptimeRobot lub Better Uptime z funkcją Keyword Monitoring — system sprawdza, czy na stronie głównej jest konkretne słowo (np. nazwa firmy). Jeśli go nie ma, dostajesz alert.
Jeśli szukasz hostingu, który ma staging, automatyczne backupy i rozsądne limity pamięci w standardzie, warto sprawdzić ofertę SeoHost.pl — plan SH 2 (od 37 zł/rok w promocji, 25 GB NVMe, 2 vCPU, 2 GB RAM) lub VH.pl plan M (od 84 zł/rok w promocji, 50 GB NVMe) to solidne opcje dla większości stron WordPress.
Podsumowanie
Biała strona WordPress to problem, który wygląda groźnie, ale w praktyce ma konkretne przyczyny i konkretne rozwiązania. Nie panikuj, można to odkręcić. Zacznij od najprostszych kroków (cache, recovery mode, pamięć), zanim sięgniesz po FTP czy bazę danych. Większość przypadków WSoD rozwiązuje się na etapie 3–5.
FAQ – biała strona WordPress
Dlaczego moja strona WordPress jest biała?
Najczęściej to wyczerpanie limitu pamięci PHP, konflikt wtyczek lub błąd składni w motywie. Biała strona pojawia się, gdy skrypt PHP przerywa działanie przed wygenerowaniem jakiegokolwiek HTML.
Jak naprawić białą stronę bez dostępu do panelu WordPress?
Przez FTP zmień nazwę folderu plugins na plugins.deactivated lub aktywnego motywu — to dezaktywuje problematyczny komponent bez logowania do panelu.
Czy biała strona WordPress usuwa moje dane?
Nie. WSoD to błąd wyświetlania, nie utrata danych. Treści, baza danych i pliki pozostają nienaruszone.
Jaki limit pamięci PHP ustawić w WordPress?
Standardowo 256M wystarczy dla większości stron. Sklepy WooCommerce i strony z Elementorem mogą potrzebować 512M.
Czy mogę naprawić białą stronę bez FTP?
Tak — przez phpMyAdmin możesz dezaktywować wtyczki (zerując wartość active_plugins) lub zmienić aktywny motyw (rekordy template i stylesheet w tabeli wp_options).
Co to jest recovery mode w WordPress?
To mechanizm dostępny od wersji 5.2, który wykrywa krytyczne błędy PHP i wysyła e-mail z linkiem do bezpiecznego logowania. Pozwala wyłączyć wadliwy komponent bez ingerencji w pliki.
Czy reinstalacja rdzenia WordPress usuwa moją stronę?
Nie — reinstalacja nadpisuje tylko pliki systemowe (wp-admin, wp-includes). Katalog wp-content i plik wp-config.php pozostają bez zmian.


